当前您所在的位置:首页>开发控件 版本控制 >开发控件

Altova SchemaAgent

 

XML 模式管理工具

Altova SchemaAgent 是一个富有远见的工具,用于管理基于 XML 的文件之间的关系 - 跨项目、内部网甚至企业。

 

由于 SchemaAgent 允许您将 XML Schema、XSLT 和 WSDL 文件作为资源池进行分析和管理,因此您可以轻松地从分布在网络中的文件元素构建复杂的文档,以重用现有组件并缩短开发时间。

 

 

 

XML 模式管理

 

 

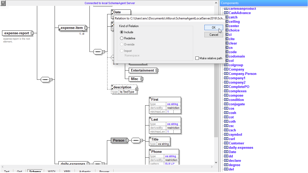
SchemaAgent 使用图形组件和颜色编码的线条向您呈现 XML 信息架构的可视化表示。这使您可以快速确定关联模式之间存在的关系,以及每个模式中存在的各种组件和数据类型。使用简单的拖放功能可以轻松修改连接并创建新的导入、包含或重新定义 (IIR) 关系

 

 

SchemaAgent 允许您:

 

 

管理和重用 XSLT 资源

通过在 SchemaAgent 图形设计视图中查看 XSLT 1.0/2.0/3.0 样式表和其他文件之间的关系,您能够立即了解您所做的任何更改将如何影响相关文件。

 

 

 

此外,由于 SchemaAgent 允许您以图形方式创建和更改文件之间的关系,您可以轻松地重用现有组件并减少冗余开发工作。

 

管理 WSDL 文件关系

当您将 WSDL 文件从 SchemaAgent 浏览器窗格拖到设计窗格上时,SchemaAgent 将其表示为一个图形组件,其中包含有关导入的 WSDL 和 XML 架构文件、内联架构、命名空间和 WSDL 文档中包含的定义的详细信息。

 

这些关系可以在 SchemaAgent 中轻松管理,更改会自动传播到受影响的文件。

 

在 XMLSpy 中访问 SchemaAgent 资源

您可以在使用 XMLSpy XML 架构编辑器的同时连接到 SchemaAgent,并且可以访问 SchemaAgent 服务器路径中的所有架构以及它们在 XMLSpy 信息窗口和条目帮助程序中的组件。

 

当您将这些组件之一插入您正在编辑的架构中时,您可以选择包含您需要的定义的架构,并且 SchemaAgent 将自动创建所需的包含/导入/重新定义语句并将所有更改传播到 SchemaAgent 中的相关文件服务器路径!

 

 

 

这大大降低了与模式开发相关的复杂性,并实现了信息资产的有效重用。

 

MapForce 集成

当 XML 模式用作 MapForce 数据映射项目的源和/或目标时,SchemaAgent 显示每个模式中使用的映射节点。还会显示相关的 XML 实例和 WSDL 文件,向您展示如何在整个组织中使用和链接 XML 资产的完整、准确的表示。

 

 

 

SchemaAgent 可在几秒钟内为您提供 XML 基础架构的准确图片,为您提供以高效、无错误的方式有效管理、编辑和重用组件所需的知识。

 

 

北京哲想软件有限公司