ENTERPRISE ARCHITECT 16.0 beta
您通向未来的旅程从今天开始
一个集探索与发明于一体的精准、直观的现代建模与设计平台。捕捉现状,想象并期待未来。建立一个具有深厚根基和广泛影响力的模型,以指导和实现您的故事、您的团队目标和您公司的愿景。
建模、协作和治理



在瞬息万变的世界中建模和协作
期刊、评论和讨论的协作建模
新的和扩展的协作工具支持丰富的、基于团队合作的建模方法
与团队成员实时聊天。
保留基于个人模型的日记来记录您的想法、灵感和经历。
使用基于模型的邮件与其他建模者和组保持联系。
每天使用 Element Journal 记录特别的想法。
创建主题并发布对正式元素讨论的回复。
使用扩展的审查系统提供、收集和管理正式反馈。
通过附加到聊天消息与团队成员共享小文件和图像。
对期刊、评论和讨论进行有效的团队协作建模
使用简化的模型评论缩短您的项目时间。通过在图表中收集和组织评审工件并将这些图表作为导航单元添加到评审图表中,快速创建评审集。使用硬编码审查指示符来设置审查工件的状态类型。捕获评论笔记作为讨论并发布带有日期戳的评论。改进的用户界面允许您加入活动审查并在关闭模型时留下审查。您现在可以按讨论状态、批准状态、优先级和最近的回复过滤评论。从审查项目的下拉菜单中快速访问测试管理、资源管理和维护窗口。
改进的审计
通过简单直观的模型审计保持控制。体验改进的模型管理员/经理更改的可见性。Enterprise Architect 16 配备了更快的审计功能,可以迅速保持模型质量并提供灵活的变更管理。跟踪更改并轻松探索和搜索一段时间内模型的重大更改。找出谁更改了元素,跟踪在一段时间内所做的更改,与您的离岸团队所做的修改保持联系。




更好地控制用户权限
通过更严格的治理保护您的模型。在模型用户安全授权之上添加用户级别的数据丢失防护规则,以防止模型数据被意外破坏。用户限制阻止用户执行特定操作,而无论他们的其他用户和组安全权限允许什么。限制可应用于删除包、图表、元素、连接器、属性和操作。它们还可用于限制 XMI 导入、从基线恢复和删除基线。基本上任何可能导致“数据丢失”的事情。


自动刷新图表
实时协作和共同创作图表。新的自动刷新图表选项将您的常规 Enterprise Architect 图表转换为共享白板。只需使用首选时间间隔在图表上启用自动刷新,并让您的团队在发生更新时对其进行监控。结合聊天、讨论和/或评论,您可以创建自己的实时、分布式和动态建模环境。
自动重新加载更改的图表
设置 Enterprise Architect 以在其他人同时在同一模型中进行更改时重新加载您打开的任何图表。这是一种个性化的选择,让您可以轻松了解最新信息。
保持最新状态并了解其他人的工作可能如何影响您自己的工作
确保 EA 生成的任何图表报告都是最新的
确保您始终查看并使用最新版本的图表
访问:布局 | 图 | 选项 | 自动重新加载更改的图表
网格样式 - 将您的图表变成电子表格
网格样式图
使用新的网格样式图为您的模型构建电子表格、仪表板甚至主页。应用熟悉的电子表格,如叠加层,自动将元素限制在一组指定的行和列内的单元格内。
自动将图表划分为单元格:
每个网格单元可以容纳一个元素
行、列和单元格大小都是可配置的
可选的行和列标题以帮助按网格位置引用单元格(例如 A:1)
提供了一个新的脚本 API,用于通过网格位置引用元素
与新的 Scriptlet 元素集成以自动更新和处理网格中的元素
一种组织和管理大中型信息集的全新而强大的方法




构建历史窗口
使用新的“构建历史”窗口实时监控您的构建。保持资源/任务分配、当前正在运行的测试以及当前维护问题的最新视图。
无论您是在监控软件开发、模型设计、部署、项目管理还是其他场景,“构建历史”都能让您追踪日常进展和开发过程。一个重要的管理视图,用于验证和指导您的模型和项目成型。
三个构建视图让您了解情况:
包含当前任务、任务结束、任务开始的资源/任务视图
在可配置的时间范围内运行测试的测试视图
最近提出并采取行动的所有变更和问题的维护视图
访问:Alt+5 -> 资源历史、测试历史和维护历史
访问:开始 | 构建 -> 资源历史、测试历史和维护历史



起始页增强
基本的模型构建工具触手可及!改进后的起始页让您可以快速方便地创建、打开和管理 Enterprise Architect 项目,从模式创建模型,选择合适的图表并将其添加到您的模型中并访问过程指南。
从模式创建
使用从模式创建工具快速创建和开发新模型。模型模式是常见场景和解决方案的模板化起点。提供了全面的注释和使用建议,以帮助您为您的模型选择最佳解决方案。
添加图表
立即从 UML、SysML 和许多其他开放标准和技术中选择新图表并将其添加到您的模型中。让选择图表类型变得容易,您可以使用 Perspectives 定制技术和配置文件的选择,以更好地匹配您的日常工作。



检查器窗口中的外部数据选项卡
基于 PCS 的与 Jira 等外部系统的集成为建模者提供了其信息的多方面视图。基于存储在外部系统中的构造和实体的构建模型元素支持真正的全局视图。
新的检查器窗口选项卡“外部数据”提供了一种新工具,用于更深入地挖掘外部存储的信息以及与模型“代理”元素相关的信息。这是用于协调模型与外部系统的宝贵且必不可少的工具。



自定义文件
版本 15 中的主要创新之一现已得到增强,可为构建高度可定制的报告提供更具吸引力的解决方案。
将您自己的图形、徽标、政策和文本与从模型动态生成的内容部分混合。从提供的模板、您自己的基础文档或一个简单的空白页面开始 - 然后从项目浏览器中将内容拖放到需要的地方。
版本 16 中的新功能提供了更丰富、更简洁的体验。
能够在初始文档创建时选择和应用模板。
有关设置部分的更多详细信息
改进的内容列表,现在包含用于每个动态部分的元素和模板。
进度条可在文档生成期间提供更好的反馈
现在在更新动态部分时数据丢失的情况下会显示警告。
现在可以通过图表工具箱创建自定义文档元素。
许多增强功能和可用性更新
帮助信息扩展且易于访问


访问: 发布 | 自定义文档
访问:工具箱 | 文件 | 自定义文件
增强技术

Enterprise Architect 64 Bit

工作更大,工作更快,做得更多 - 并利用未来的浪潮。
EA 64 位 - 一个增强的技术平台,可以证明您对 Enterprise Architect 的投资是明智的。
Enterprise Architect 已被广泛重新设计为全新的 64 位版本和旧版 32 位版本。新的 64 位版本具有许多性能改进,允许您处理更大的数据集、报告、文件和存储库。一个干净、快速且可扩展的解决方案,可随时承担您最大和最复杂的任务。
随着未来越来越多地关注仅支持 64 位平台,Enterprise Architect 已准备好迎接挑战并在创纪录的时间内交付出色的成果。
利用 64 位操作系统的功能和优势
访问更多内存
与 32 位相比,处理数据更有效。
支持更大的报表生成任务
支持更大的 XMI 导入/导出操作
支持更大的图表导出/保存
构建和运行更大的模拟
构建和搜索大型 Code Miner 数据库
基于新标准文件的存储库

Enterprise Architect 16 引入了新的基于标准文件的存储库。
QEA 文件 - 基于个人文件的基本版本
QEAX 文件 - 支持与小型工作组共享文件
新的 QEA/QEAX“迷你存储库”建立在经过验证、安全和开源的 SQLite 数据库之上。这些无服务器存储库与 Enterprise Architect 16 的 32 位和 64 位版本兼容。 QEA/QEAX 文件是您个人/工作组建模设计之旅的最简单和最简单的入口点。由于支持基本复制和简单的共享模型访问,对于许多建模者来说,QEA 迷你存储库将是选择的起点。
主要好处是
开箱即用的 EA 存储库
重量轻
无服务器
离线开发支持基本复制
.QEAX 文件支持小型工作组的基本文件共享
注意:
使用允许您移植到 64 位版本兼容 QEA/QEAX 文件的迁移工具,可以轻松地将 EAP/EAPX 文件中的现有模型迁移到 SQLite 文件。要访问迁移工具,请遵循菜单路径:
设置 | 模型 - 转移 | EAP/EAPX 项目传输
要继续使用 EAP/EAPX 文件,请使用 Enterprise Architect 的 32 位版本。
简化了连接到DBMS资源库的方式
简化了连接到DBMS资源库的方式
除了之前需单独安装ODBC 或者OLEDB驱动器的连接方式外,Enterprise Architect 16为32和64位引入了“本机”连接方法。本机连接方法简化了与现有或新数据库资源库的连接,不需要为单个DBMS安装驱动器和定义DSNs。只需在本地连接屏幕中输入数据库的详细信息,EA会与其连接。


以惊人的速度和细节搜索、查询和检查您的代码库
代码分析器
将您的代码库编译到 Code Miner 存储库中
使用提供的语言语法之一(或编写自己的!)
使用 MFQL 查询语言来搜索和检查您的代码
结果以毫秒为单位返回,即使对于大型代码库也是如此
与 EA 的代码编辑器连接以提供即时智能感知
将代码库公开为服务 - 本地或共享
仅在新的更改和添加中编译快速、影响最小的更新
创建您自己的语法来解析任何结构化信息




Scriptlets - 超越静态视图的一步




使用 Scriptlets 让您的图表栩栩如生!全新的 Scriptlet 元素是一个基于 Javascript 的强大工具,可让您利用 EA 的底层丰富图表和元素 API 并动态自定义外观、文本、标记值和其他属性。只需设置并忘记 - 无论何时加载图表,新的 Scriptlet 都会运行,或者根据需要手动运行。使您的图表响应模型更改并提供多个静态视图。
只需将一个 scriptlet 元素从工具箱拖放到图表上,根据需要编辑 javascript,然后让 EA 完成剩下的工作。您可以在一个图表上有多个 Scriptlet,也可以在多个图表上使用同一个 Scriptlet。
使用新的网格样式图和 Scriptlet 来构建您自己的电子表格!
使用新的单元格引用(A:1、A:2 等)API 更新网格样式图
自动更新动态属性
对元素、名称和标记值应用视觉更改
验证图中的模型元素
填充表格
在仪表板中呈现图形元素
根据您的规则对元素进行动态颜色编码
Javascript 控制台
一个新的简化和更强大的 Javascript 控制台。新的 Javascript 视图提供了更好的视觉和交互体验,帮助您在 EA 中快速有效地编写和执行 Javascript 代码,利用广泛的 API 来探索、提取和操作。
扩展的 JavaScript 库
JavaScript 是 Enterprise Architect 16 中新的默认脚本语言。作为此更改的一部分,现有的 VBScript 和 JScript 库已普遍迁移到 JavaScript。
新的示例和库让您可以有效地开始编写脚本。对于基于模型的插件、scriptlet、通用脚本代码、模拟中的元素行为等,JavaScript 是最好的(有时也是唯一的)选择。
作为世界上最流行的编码语言之一,JavaScript 是编写基于动态模型的代码以微调并使您的模型栩栩如生的最佳解决方案。新的例程和示例库为您提供了一个良好的开端。

本机 XEA 文件交换格式
一种快速便捷的 XMI 和 XML 格式的新替代方案,用于快速交换大型包的数据。
使用 XEA 格式有助于简化模型归档以及 Enterprise Architect 存储库的导出和导入。


工具、框架和用户体验
新的 UI 主题 - 暗蓝宝石
引入新的深色视觉主题“深色蓝宝石”,旨在最大限度地减少视觉对比度并提供轻松的阅读体验。新主题可以应用于 Enterprise Architect 中的所有窗口和可视控件。
在以下任何一项的视觉样式设置中选择深色蓝宝石选项作为主题:
Microsoft® Office 2016,
Microsoft® Office 2019,
Microsoft® Visual Studio 2013 或
Microsoft® Visual Studio 2019
访问:开始 | 外观 | 视觉风格 | 主题
系统工程师的新模型模式
使用新添加的模型模式开始您的系统设计。Enterprise Architect 16 继续扩展可重复使用的模式和内容库,以提高效率和生产力。有效和即时访问系统设计中的常见建模场景。
DMN 模式
自动合成孔径雷达
SysML 模式
Modelica 案例研究
SysPhS 库
八度求解器
小脚本
介绍 NIEM 5
使用基于模型的方法开发可使用和重用的标准化 NIEM 模式,实现可靠的信息交换。
只需从模型向导中导入最新的 NIEM 5.0 参考模型即可开始使用。入门模型模式和参考模型提供了现成的核心和特定领域术语,有助于构建通用词汇表,确保组织之间的有效信息交换。
检查器窗口中的状态选项卡
快速检查和查看图表中所有元素的状态和优先级。这是一个必不可少的分类工具,可帮助您专注于现在重要的事情和可以后续处理的事情。
显示图表中所有元素的列表
专注于每个元素的状态和优先级设置
处理您最紧迫的问题
将您自己的优先级和状态类型添加到模型以驱动您的建模和设计
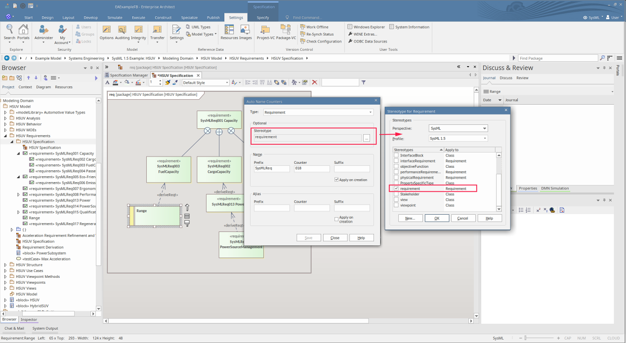
使用构造型配置 AutoName
自动命名已扩展为包括针对特定元素类型和构造型。例如,您现在可以通过选择构造型和类型,将标准需求的自动命名单独设置为 SysML 需求。
更好地控制新元素的自动命名
基于元素类型和构造型进行区分
以自己独特的方式自动命名来自不同配置文件的相似类型
功能区 | 设置 | 参考资料 | 设置 | 自动命名和计数器
可定制的快速访问工具栏
从功能区将您最喜欢和常用的命令(包括菜单按钮)快速添加到新的快速访问工具栏。即时访问对您的工作很重要的任何内容。默认情况下,全屏视图和工作区布局按钮可用。
构建您自己的有用工具集合
右键单击功能区项目并选择“添加到快速访问工具栏” - 就是这样!
把您经常需要的东西放在前面和中间
简单有效
资源分配窗口中的甘特图视图
更新后的资源分配停靠窗口现在可用作甘特图,为在模型中分配和管理任务的人员提供改进的视觉体验。
清楚地了解任何元素上发生的工作
通过拖放快速修改开始和结束日期
轻松添加和修改任务
放大和缩小工作项
任务完成百分比叠加以提供即时视觉参考